核心要点
在加密货币产业,多数新概念都会经历「炒作、基础建设、应用普及」三个阶段,但多数概念无法成功从炒作阶段过渡到基础建设阶段,最终失去市场关注。x402 是 Coinbase 开发的人工智慧(AI)智能体支付协议,让 AI 智能体透过区块链自主完成支付、取得付费资源,无需人工干预。从近期 x402 相关代币价格暴涨来看,该协议已进入炒作阶段;但与其他加密概念不同的是,Cloudflare、谷歌云、Anthropic 等巨头正积极采用 x402,其基础设施建设阶段推进迅速。考虑到智能体商务的潜力,x402 大概率可望进入应用阶段,但瓶颈在于消费者心理与信任体系的转变。

炒作、基础设施与应用的周期

新概念的「生存考验」
加密货币产业瞬息万变,新概念的兴衰周期往往不足数月,关注度的集中与消散程度远超其他产业。从大趋势来看,NFT、游戏、元宇宙、模组化区块链等热门概念都曾经历这一规律;从小范围案例来看,近期的「预测治理(Futarchy)」便是典型 —— 短暂兴起后迅速淡出市场视野。
由于加密产业新概念层出不穷,一个概念要实现真正的「应用落地」,需跨越多重障碍。我将这一过程总结为三个阶段:
炒作阶段:新概念首次获得广泛关注的时期。在此阶段,即便与概念仅有微弱关联的现有项目、新上线的小型项目,乃至相关 Meme 币,价格往往会暴涨百分之几十甚至几百。若概念能成功过渡到下一阶段,价格或许能保持稳定;但多数情况下,价格会在数周或数月内暴跌,相关项目也随之销声匿迹。基础设施阶段:当新概念的潜力与实用性得到验证后,开发者会开始基于此概念开发有实际价值的产品。产品开发耗时漫长(从数月到一年以上不等),因此模糊、薄弱的概念往往会在此阶段「夭折」。但若是真正有意义的概念,会在此阶段保持稳定关注、创造实际应用场景,整个领域也会逐步发展壮大。应用阶段:能走到这一步的概念堪称「凤毛麟角」!在加密领域,仅有自动化做市商(AMMs)、中央限价订单簿(CLOBs)、借贷协议、质押相关协议及稳定币等少数概念达到此阶段。进入应用阶段的概念已验证自身的「产品– 市场契合度(PMF)」,后续将不断涌现新协议,同时吸引大量用户积极参与。
加密产业的典型案例
那么,近期在加密社群平台上备受关注的热门话题,目前都处于什么阶段?
预测治理(Futarchy):如前文所述,预测治理曾因 Vitalik 提及而进入炒作阶段,随后热度消退;近期又借 Solana 的 ICO 平台再次短暂升温,但短短几周内便再度失宠。核心原因在于,预测治理涉及复杂的治理体系,若没有人类社会多代观念的变革,很难实现大规模应用。去中心化能源:去中心化能源在去年因多家企业获得第一线创投投资而进入炒作阶段。近期,Daylight 公司又获 Framework 和 a16zcrypto 两家代理商 7,500 万美元投资,短暂点燃市场热度,但关注度并未持续。究其根本,去中心化能源属于需要实体基础设施支撑的领域,其基础建设阶段必然耗时漫长。机器人技术(Crypto x Robotics):机器人技术的发展路径与上述案例类似。在「加密 + AI」概念热度正盛时,「加密 + 机器人」计画 Openmind 从 Pantera 等机构筹集到 2,000 万美元资金,点燃了市场对机器人技术领域的兴趣。此后,众多中小型项目及 Meme 币价格暴涨,但要进入应用阶段仍需时日。不过,鉴于「加密 + 机器人」概念的巨大潜力,包括 Openmind 在内的众多开发者正积极推动产品开发。
从这些案例可见,在加密产业,一个新概念要从「诞生」走到「应用程式落地」,难度极高。
但近期在加密社交平台上热度飙升的 x402 协议,似乎有望快速突破这一「魔咒」,顺利进入应用阶段。那么,x402 究竟特殊在哪里?
x402 协议能否成功
x402 协定概述
x402 协议是 Coinbase 开发的开放式支付协议,核心功能是让 AI 智能体在无需人工干预的情况下自主完成支付与交易。透过 x402,AI 智能体可使用稳定币在多个区块链网路上为服务付费,且具备「即时结算」优势,无需经历帐户注册、订阅开通、API 金钥配置等复杂流程。

来源:Coinbase
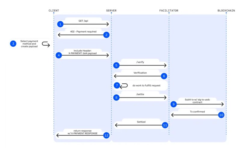
HTTP 402 是一个表示「需要付费」的网路状态码,但长期以来极少被实际应用。 x402 协定正是利用了这个状态码:当 AI 智能体发送 API 请求时,伺服器会传回 HTTP 402 状态码,提示「需付费才能继续」;AI 智能体辨识该提示后,会自动以稳定币支付对应费用。具体流程如下:
当 AI 智能体尝试存取新闻、API 介面、资料等付费服务时,伺服器会传回「HTTP 402 需要付费」状态码。此回应不仅包含「需付费」的提示,还会附带支付方式、付款金额、收款人钱包地址等关键资讯。AI 智能体根据伺服器提供的信息,产生对应金额的交易,并在添加数位签章后发送回伺服器。伺服器将交易传递给「协调者(Facilitator)」,由协调者验证支付有效性,并在区块链上完成交易处理。付款完成后,伺服器会向 AI 智能体开放该付费服务的存取权限。
x402 的价值远不止「为 AI 智能体提供支付标准」。由于支付基于区块链稳定币完成,它实现了以往难以达成的「微支付」功能 ——AI 智能体可根据实际使用量,实时调用 API 或为服务付费;同时,人类用户也能绕过 API 密钥管理、帐户注册等复杂步骤,透过微支付直接获取内容。
已进入炒作阶段

来源:a16zcrypto
x402 协议于 2025 年 5 月推出,初期仅获得中等程度关注。但在 a16z 发布的《2025 年加密货币现状:加密货币走向主流的一年》报告中被提及后,该协议热度骤升。高德纳预测,到 2030 年智能体商务市场规模将达 30 兆美元,而 a16z 则指出,x402 有望成为 AI 智能体的核心支付管道。
x402 进入炒作阶段最直接的讯号,是相关代币价格的暴涨。例如,每逢「AI 智能体」概念升温便会连动上涨的代币 $VIRTUAL,仅两天内涨幅就达 40%;其他相关代币也出现了大幅上涨,具体走势如下列图表所示。

从表面看,x402 似乎与其他「炒作型」加密概念并无二致 —— 空洞、表面化,完全由市场热度驱动。事实上,许多加密新概念确实遵循这条路径:小型专案与 Meme 币价格暴涨后,迅速归于沉默。
但 x402 与这些概念有本质差异:其一,「AI 智能体支付」不仅在加密领域具有高相关性,在整个 AI 产业也具备实际价值,属于「潜力型」主题;其二,众多 Web2 企业正积极关注并采用 x402。这些因素意味着,x402 可能不会长期停留在炒作阶段,而是快速过渡到基础建设阶段。
基础建设阶段推进中

目前,x402 协议同时处于「炒作阶段」与「基础设施阶段」。事实上,早在进入炒作阶段前,已有大量 Web2 和 Web3 企业开始为 x402 建立基础设施,并将其整合到自身服务中。因此,更准确地说,x402 是从「基础设施阶段」起步的。
有趣的是,与典型的加密概念不同,x402 吸引了许多 Web2 科技巨头的关注,而这些企业已开始实际采用该协议。
Cloudflare
Cloudflare 是一家提供网路基础架构与安全解决方案的企业,近期也推出了「Agents SDK」(帮助开发者快速创建、部署 AI 智能体)和「Workers AI」(AI 模型推理运行环境)等服务。
Cloudflare 与 Coinbase 共同发起了「x402 基金会」,在 x402 生态中极为活跃。其「Agents SDK」服务已整合 x402 协议,使 AI 智能体可透过互联网轻松完成付款。
值得注意的是,Cloudflare 最近也推出了专为 AI 智能体设计的美元稳定币「NET Dollar」。未来,基于「Agents SDK」开发的 AI 智能体,可透过 x402 协定与 NET Dollar 进行智慧体商务活动。
Vercel
Vercel 是一家云端平台企业,主要帮助开发者快速建置、部署 Web 应用程式。近期,Vercel 推出了「Vercel AI SDK」和「Vercel MCP」等服务 —— 前者方便开发者建置、部署 AI 智能体,后者则支援透过 MCP 介面存取专案。 2025 年 9 月,Vercel 发布了 x402-mcp 工具,使 AI 智能体透过 MCP 存取付费 API 或资源时,可借助 x402 自动完成付款。
Google 云端(Google Cloud)
谷歌云端先前推出了 A2A 协定(AI 智慧体间通讯协作协定),该协定包含一个名为「AP2(智慧体支付协定)」的扩充模组,支援 AI 智能体自主支付。 x402 协定已整合到该系统中,作为「支付引擎」助力 AI 智能体完成实际交易。
Anthropic
Anthropic 是一家知名 AI 企业,开发了 Claude 大语言模型(LLM),用户可透过此模式建立 AI 智能体服务。此外,Anthropic 还推出了名为「MCP」的开源标准 —— 该协定定义了 AI 模型存取外部工具与资料的规则。目前,Claude MCP 已支援 x402 协议,这意味着 Claude 在存取付费 MCP 工具时,可自动完成付款。
Visa
作为全球最大的信用卡支付网络,维萨近期宣布与 Cloudflare 共同开发「可信任代理协议」。此协定可验证智能体商务中 AI 请求的可信度,且支援透过 x402 协定完成付款。
其他参与者
根据 Coinbase 公告,Circle、AWS 等企业也正在与 x402 协议合作。
除了企业与协议层面的支持,开发者导向的工具也逐渐涌现,例如 x402scan。这款浏览器工具可可视觉化展示采用 x402 的伺服器、交易记录与支付流程,帮助用户清楚了解「哪些服务透过哪些协调者、在哪些网路上完成付款」。随着 x402 生态持续扩张,预计将有更多企业与工具加入,进一步丰富生态体系。
x402 能否进入应用阶段
距离应用阶段仍有差距

资料来源:x402scan
从相关代币价格暴涨、巨头纷纷采用等现象来看,x402 已同时涵盖「炒作阶段」与「基础建设阶段」。但对 x402 而言,关键问题在于:能否顺利迈入「应用阶段」?
根据 x402scan 的数据,截至目前,约 5.5 万名买家向 1,000 名卖家发起了 87.9 万笔交易。单看交易数量似乎颇为可观,但总交易额仅约 92.3 万美元 —— 这一规模表明,x402 距离「应用阶段」仍有较大差距。
进入应用阶段的关键条件
x402 要进入应用阶段,需满足哪些条件?最常被提及的核心因素,是「消费者心理」与「信任体系」。即便像我这样长期关注 x402 的从业者,虽能接受 AI 智能体在商务场景中提供推荐,但要将资金完全交由 AI 智能体管理,仍会心存顾虑。
目前,即便是最先进的大语言模型,也偶尔会输出错误讯息或不符合预期的结果。从心理层面来看,消费者很难信任基于这类模式开发的 AI 智能体来处理支付事务。事实上,Accenture 对金融机构的一项调查显示:87% 的受访者认为「客户不信任 AI 支付」是核心问题;78% 的受访者担忧「AI 机器人可能进行未授权支付或参与诈欺」。
第二个关键因素是「企业基础设施现况」。 Accenture 数据显示,85% 的金融机构表示,其现有遗留系统无法适应「大规模智慧体支付」需求。其中,「缺乏应对智能体支付诈欺交易的系统」,是阻碍产业进入应用阶段的主要障碍之一。
综上,x402 要进入应用阶段,企业需建构适配智能体商务的最佳化系统,同时培养消费者对系统的信任。但无论是基础设施开发,还是消费者心理转变,都需要漫长时间 —— 因此,x402 进入应用阶段的进程,可能会比预期更久。
对区块链产业的意义
高德纳预测,到 2030 年,AI 智能体将影响 30 兆美元的采购规模。尽管 AI 智能体支付市场仍处于早期阶段,但 x402 协议已显现出「成为行业标准」的潜力 —— 这一点,从谷歌、Anthropic、Cloudflare 等科技巨头纷纷采用 x402 开展 AI 智能体支付业务中可得到印证。
当 x402 生态活跃度提升后,加密市场能迎来哪些变化?一个极有可能的预测是:近期 x402 相关代币的暴涨行情难以长期持续。自「加密 + AI」领域兴起以来,该赛道已逐步发展为具备实际意义的概念,且涌现出多项创新举措;但回顾历史,在初期炒作阶段暴涨的小型项目代币与 Meme 币,后续价格表现大多不尽如人意。

资料来源:x402scan
x402 为区块链产业带来的明确价值在于:所有 AI 智能体支付都将在区块链网路上完成。目前,多数交易发生在 Base 网路,少数在 Solana 网路;但 x402 协议设计之初便遵循「区块链无关性」原则,可适配任意区块链网路。这意味着,随着 x402 生态扩张,支付活动将不再局限于 Base 和 Solana—— 而是在买卖双方供需驱动下,涵盖更多区块链网路。
智能体商务是未来不可避免的庞大市场,所有支付最终都将透过区块链上的 x402 协议完成。届时,区块链产业将继稳定币之后,透过 x402 找到第二个全球范围内的「产品 - 市场契合点(PMF)」。

















